Dzień dobry wszystkim.
Na wstępie napiszę, że jestem laikiem, jednak trochę poczytałem zanim zdecydowałem się tutaj napisać. Prosiłbym o wyrozumiałość jeśli będę posługiwał się językiem nietechnicznym lub palnę jakąś głupotę.
Planujemy z siostrą zmienić u dziadków stary piec kopciuch na pompę ciepła. Znaleźliśmy wykonawcę, który nam w odpowiada etc.
Ich przedstawiciel był na oględzinach domu i generalnie wszystko ok ale gryzie mnie jedna rzecz związana właśnie z podłączeniem pompy ciepła.
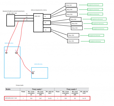
Poniżej załączyłem 'schemat' na którym będę opierał swoje pytania:
Zacznę od kilku danych.
Budynek 14 letni (dziadkowie kupili budynek rok temu.)
3 fazy
Obecnie w budynku: pralka, lodówka, zmywarka, piekarnik, TV, bojler na wodę i w sumie tyle.
Pompa ciepłą typu split, jednofazowa 7kW, 2 zasilania (jednostka zewnętrzna max 3kW, jednostka wewnętrzna max 3.5kW).
Instalator powiedział, że taki zestaw przy 3 fazach w domu montuje się w ten sposób że jednostkę zewnętrzną 'komunikuje' się z jednostką wewnętrzną a z jednostki wewnętrznej idą dwa zasilania. Każdy z nich podłącza się pod inną fazę, żeby rozdzielić obciążenie (3kW na 1 fazę i 3.5kW na drugą).
Oczywiście zapewniał też mnie, że non stop montuje takie instalacje i że te 3.5kW poboru pompy to jest max kiedy odpali się dodatkowa grzałka przy wielkich mrozach. Ja natomiast widzę to tak, że właśnie wtedy najmniej bym chciał żeby 'wywalało' dziadkom korki.
Zakładając więc maksymalne obciążenie jednostki wewnętrznej na 3.5kW na jednej fazie i 3kW na 2 fazie to praktycznie mam te fazy maksymalnie obciążone i już może być problem. A gdzie lodówka, pralka, etc.
Mam wrażenie, że coś mi umyka, czegoś nie rozumiem lub instalator po prostu 'nawija mi makaron na uszy'.
I tu pojawiają się moje pytania:
1 - Dlaczego zabezpieczenie główne w domu jest 100A a przy liczniku na dworze jest 16A?
2 - Czy zmiana zabezpieczenia przed licznikowego na większe (np 20A) to sprawa prosta czy wymaga 'tańczenia tanga z dostawcą energii'?
3 - Czy pompę ciepła podłącza się przed zabezpieczeniem głównym w domu (jak na 'schemacie') czy po?
4 - Jeśli taką pompę (max pobór mocny 3.5kW) podłączę np. do P1 (fazy 1) to przy napięciu 230V pobierze 15A, jeśli do tego odpalę jakiś czajnik na tej samej fazie to domniemam, że 'wywali' mi zabezpieczenie 16A przy liczniku na zewnątrz?
Z góry wszystkim dziękuję za pomoc. To jednak dla dziadków jest duża inwestycja, my im pomagamy to ogarnąć i nie chciałbym ich wpuścić w maliny.
Schemat
Kable
Zabezpieczenie główne w domu
Zabezpieczenie przelicznikowe, na zewnątrz budynku
Pompa ciepła - elektryka (problem z podłączeniem).
Domowe prace związane z prądem mogą być bardzo niebezpieczne. Tutaj dowiesz się wszystkiego na temat instalacji elektrycznych począwszy, od wymiany kontaktu po podłączenie prądu.
Moderator: Redakcja e-instalacje.pl
-
acardo1985
- Początkujący

- Posty: 1
- Rejestracja: 06 sty 2023, 15:15
Wróć do „Instalacje elektryczne”
Przejdź do
- PORADY EKSPERTÓW
- ↳ Dachy i elewacje Blachy Pruszyński
- ↳ Ekspertyzy budowlane i opinie techniczne
- ↳ Aranżacje wnętrz
- ↳ Projekty domów jednorodzinnych
- ARANŻACJA WNĘTRZA
- ↳ Kuchnie
- ↳ Łazienki
- ↳ Salon / Pokój dzienny
- ↳ Sypialnie
- ↳ Pokoje dziecięce, pokoje młodzieżowe
- ↳ Wnętrza na poddaszu
- ↳ Pomieszczenia inne
- ↳ Ogrody, balkony i tarasy
- ↳ Podłogi
- ↳ Ściany elewacje fasady
- ↳ Oświetlenie wnętrz
- ↳ Dekoracja wnętrz
- ↳ Sprzęt RTV i AGD
- INSTALACJE BUDOWLANE
- ↳ Instalacje wodne
- ↳ Kanalizacja i odwodnienia
- ↳ Wentylacja i klimatyzacja
- ↳ Instalacje gazowe
- ↳ Instalacje grzewcze i ogrzewanie domu
- ↳ Instalacje elektryczne
- ↳ Kolektory słoneczne
- ↳ Instalacje fotowoltaiczne i panele słoneczne
- ↳ Dom inteligentny, dom bezpieczny
- ↳ Odkurzacze centralne
- DACH I PODDASZE
- ↳ Więźba dachowa
- ↳ Impregnacja drewna, impregnacja więźby dachowej
- ↳ Pokrycia dachowe
- ↳ Azbest na dachu
- ↳ Obróbki blacharskie
- ↳ Okna dachowe
- ↳ Rynny
- ↳ Kominy, Systemy kominowe
- ↳ Poddasze
- ↳ Akcesoria dachowe
- ↳ Narzędzia dekarskie, narzędzia budowlane
- IZOLACJE BUDOWLANE
- ↳ Fundamenty
- ↳ Stropy
- ↳ Certyfikaty energetyczne
- ↳ Ściany
- ↳ Ocieplenie skalną wełną mineralną
- ↳ Dachy
- ↳ Chemia budowlana
- ↳ Okna i drzwi
- ↳ Bramy garażowe
- ↳ Izolacje termiczne i akustyczne
- ↳ Hydroizolacje
- ↳ Izolacje techniczne
- ↳ Docieplanie budynków
- ↳ Dom energooszczędny i dom pasywny
- ↳ Materiały uszczelniające
- ↳ Osuszanie budynków - wilgoć i grzyb na ścianach
- BUDOWA DOMU
- ↳ Zdjęcia z budowy domu
- ↳ Ceny materiałów budowlanych
- ↳ Domy Drewniane
- ↳ ADD Autonomiczny Dom Dostępny
- ↳ Dziennik budowy - budowa dzień po dniu
- ↳ Prawo budowlane
- ↳ Opinie o deweloperach
- ↳ Lista płac wykonawców budowlanych
- ↳ Porozmawiajmy o wykonawcach
- ↳ Błędy budowlane
- ↳ Kryzys w budownictwie - spostrzeżenia, uwagi
- ↳ Ile kosztuje budowa domu, remont domu
- ↳ Materiały budowlane - opinie
- ↳ Materiały wykończeniowe - opinie
- ↳ Inne - najróżniejsze problemy, pytania ...
- ↳ Zrób to sam - rozwiązania własne
- ↳ Baseny i zadaszenia basenów
- ↳ Ogrodzenia
- ↳ Drobne ogłoszenia - posiadam niepotrzebne, szukam, zlecę, sprzedam, kupię
- FORUM
- ↳ Uwagi o naszym Forum